Monday, September 15, 2014

Re: Pivot Table avec cakephp en mysql

The language in this group is English.

mark


Am Montag, 15. September 2014 13:38:51 UTC+2 schrieb Cakedev:
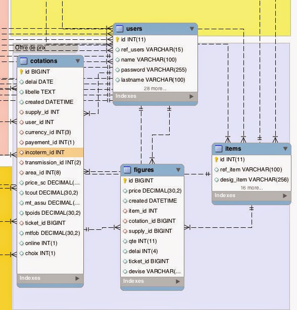
Bonjour a tous j'ai un soucis avec la mise en place d'un tableau croisé quasi dynamique avec cakephp. 

Voila mon probleme : Je veux recuperé tous les prix d'un article en fonction des fournisseurs dans un tableau croisé.

Structure : Un Ticket peut recevoir plus cotation . Une cotation est faite par un fournisseur (supplie) . un Item peut figurer sur plusieurs cotation.

Merci j'attend vos propositions

--
Like Us on FaceBook https://www.facebook.com/CakePHP
Find us on Twitter http://twitter.com/CakePHP

---
You received this message because you are subscribed to the Google Groups "CakePHP" group.
To unsubscribe from this group and stop receiving emails from it, send an email to cake-php+unsubscribe@googlegroups.com.
To post to this group, send email to cake-php@googlegroups.com.
Visit this group at http://groups.google.com/group/cake-php.
For more options, visit https://groups.google.com/d/optout.

No comments: